Доработан функционал с пользовательскими полями, позволяющий настраивать для различных персонализированных документов (паспорт, снилс, свидетельства, водительское удостоверение, произвольные текстовые документы) отметки в МИС Медиалог.
Сканер Promobot взаимодействует с МИС Медиалог через графический интерфейс, выполняет проверку наличия пациента в БД МИС, автоматически создает пациента в системе по результатам сканирования документа и заполняет/обновляет данные пациента на титульном листе ЭМК.
Решение применяется в медицинских учреждениях для автоматизации процесса регистрации пациентов.
Типовая схема работы решения:
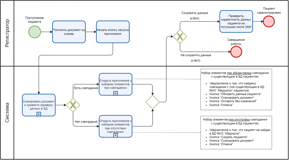
Сканер Promobot взаимодействует с МИС Медиалог через графический интерфейс, выполняет проверку наличия пациента в БД МИС, автоматически создает пациента в системе по результатам сканирования документа и заполняет/обновляет данные пациента на титульном листе ЭМК.
Решение применяется в медицинских учреждениях для автоматизации процесса регистрации пациентов.
Типовая схема работы решения: